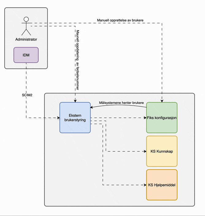
Ekstern brukerstyring gjør det mulig for organisasjoner å synkronisere brukere og grupper direkte fra egne Identity Management-systemer (IDM) inn i Fiks-plattformen.
Når brukere opprettes, endres eller slettes i IDM-løsningen, oppdateres dette automatisk i Fiks. Det betyr at organisasjonen slipper manuelt vedlikehold, og at tilganger til Fiks-tjenester alltid gis til riktig bruker.
Løsningen bygger på SCIM 2.0, en åpen standard som støttes av blant annet Microsoft Entra ID og andre moderne IDM- og IGA-løsninger.
Fiks-plattformen støtter to typer brukere:
Denne siden gir en oversikt over ekstern brukerstyring og viser hvor du finner den tekniske dokumentasjonen.
Organisasjoner har mange systemer som ansatte og innleide skal ha tilgang til. Manuelt vedlikehold av brukere på tvers av systemer er både tidkrevende og feilutsatt.
Ekstern brukerstyring løser dette ved å la organisasjonens IDM være den autoritative kilden for brukere og grupper.
Endringer i IDM, som:
gjenspeiles automatisk i Fiks-plattformen gjennom SCIM-synkronisering.
Dette gjør administrasjonen enklere og sikrer bedre kontroll.

Administrator kan sette opp synkronisering fra IDM-systemet til Fiks-plattformen via SCIM 2.0. Alternativt må brukere opprettes manuelt som lokale brukere. Støtte for å legge fødselsnummer/d-nummer inn manuelt i etterkant av synkronisering kommer snart.
For å ta i bruk ekstern brukerstyring trenger organisasjonen:
Steg-for-steg dokumentasjon finner du her: Kom i gang med SCIM-synkronisering
De fleste organisasjoner ønsker som oftest å gi alle ansatte tilgang til KS Kunnskap.
Vi anbefaler derfor å sette opp en egen SCIM-synkronisering direkte til KS Kunnskap, slik at alle ansatte synkroniseres uavhengig av hvilke brukere organisasjonen synkroniserer til Fiks-plattformen.
Egen dokumentasjon finner du her: Synkronisering til KS Kunnskap
For detaljer om: